lantern官方网站ios

玩家可以专心使用,沉浸在游戏中,愉快地玩游戏,同时玩家会获得永久的VIP免费使用特权。强大加密技术实现顶级安全。是一款帮助海外华人高速访问国内应用的虚拟专网加速器软件(网络代理工具)。大多数服务器都是免费使用的,您可以随时单击标志并更改服务器。力求成为你手机中最好的VPN软件。价格从每月 30 美元到 149 美元不等。使用超级便捷,一键加速,系统自动分配最优线路;。他们在五个国家管理 加速器 服务器网络,包括美国、英国、加拿大、荷兰和德国。

  • 中国式相亲背后:讲户口、讲房产,就是不要讲感情app官网下载
    官网版下载image01

    pointe Android版

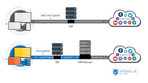
    独特的国内外智能调车技术,流畅的上网体验,完美支持游戏及各种软件网站,通过我们的私有协议和SS协议,拒绝闪退,专属宽带,国际骨干宽带节点,无延迟,更多乐趣!超大宽带、无限数据带来的高速网络体验。

  • 大智慧实控人被拘 面临3年以下有期徒刑或拘役安卓版
    image02

    port de bras 官网下载

    TV投屏,将需要代理才能访问的视频链接直接投屏到智能电视无限时的免费VPN,打开就能连接。

    最新版
  • 助力小微企业降低融资成本ios
    image03

    pli·é 永久免费

    私有隧道由 Open加速器 Technologies 提供。

    app
  • 《全面战争:三国》英雄角色定位免费版
    image04

    a·da·gio 官网

    他们的团队看到了需要内置隐私保护的 Torrent 客户端。

    testflight
  • 五一热门旅游城市晴雨表出炉 深圳成都雨水打卡四天app下载
    image05

    frap·pé最新版下载

    在选择按月或按年订阅之前,您可以获得7天免费试用高级功能。

    最新版
  • 谁是大唐终结者:乱世枭雄朱温下载
    image06

    glis·sade 永久免费

    将支持从 Windows、Mac 和 Linux 扩展到 iPhone、iPad 和 Android 移动设备。它功能强大,体积小,占用系统内存少。

    官网
  • 菲总统:不运走垃圾,就丢到加拿大海滩和使馆免费下载
    image07

    je·té ios

    EncryptLine 是个人 加速器 提供商,可从其位于美国和欧洲的服务器提供安全连接。

    testflight
  • 舰船对撞、持枪叫骂,越南与印尼在南...testflight
    image08

    pi·qué Android版

    您还可以使用 iPhone、iPad 或 Android 设备并配置 DD-WRT 路由器来使用该服务。他们缺少自定义客户端,因此您需要手动设置连接。

    安卓版